Preloader
About Image

2025年推进计划

【扬州数据产业园20P算力中心即将投用】

在扬州数据产业园二楼的机房里,服务器运行的嗡鸣声持续不断,江苏沐冰数据科技有限公司的技术人员正对成排的服务器进行最终调试。沐冰数据打造的20P算力中心即将投入运营,为园区企业提供核心算力支持。

20P算力的技术指标可量化为每秒2亿亿次浮点运算能力(PetaFLOPS),其峰值性能相当于20万台搭载高性能处理器设备的并行运算。该算力中心采用本地化部署模式,支持动态资源分配,并通过自主设计的液冷散热系统实现能耗优化——相比传统风冷方案,其能耗降低约40%,PUE值控制在1.25以下。这一基础设施将帮助中小企业显著降低算力使用成本,提升AI训练、数据分析等场景的运算效率。

作为2017年成立的国家高新技术企业,沐冰科技以AI及大模型技术为核心,业务覆盖数字化产品研发、行业智能解决方案交付、系统集成实施等领域,已累计服务超过200家客户。今年企业总部整体迁入扬州数据产业园,依托园区成熟的数字生态,重点布局算力基础设施建设。目前,该公司正与园区内智能制造、现代服务等领域企业对接,计划针对图像识别、供应链优化等具体需求提供定制化算力解决方案。

核心服务领域

基于自主研发的行业大模型,为企业提供智能化转型的全栈解决方案

智能体开发部署、mcp服务开发搭建、本地私有算力建设

智能语言模型系统

基于DeepSeek大模型的智能邮件解决方案,实现语义分析、自动分类和智能回复,提升沟通效率300%

模型即服务(MaaS)

提供行业大模型的API接入服务,支持快速部署和定制化开发,满足企业级AI应用需求

智能营销引擎

集成多模态大模型的营销解决方案,实现精准用户画像、智能内容生成和投放效果预测

知识图谱构建

基于大模型的语义理解能力,打造企业专属知识图谱,实现知识的高效管理和智能检索

模型微调服务

提供大模型的领域适配服务,包括参数调优、指令微调和RLHF训练,打造专属智能体

AI中台建设

打造企业级AI基础设施,整合数据处理、模型训练、部署监控全流程,构建智能决策中枢

优秀项目

低门槛搭建大模型应用,为各行业打造“开箱即用、安全可控、高性价比”的大模型平台

  • 全部
  • 工具
  • 大模型
  • 小程序
智能体编辑平台界面
智能体编辑平台

基于MB-AgentFramework架构的多模态智能体开发环境,支持零代码可视化编辑与千亿级参数模型部署。提供行业领先的:

响应延迟<200ms QPS≥5000
RAG架构工作流示意图
Ragflow平台

基于MB-RAGFramework架构的第三代增强检索系统,集成BM25算法与深度语义匹配技术。核心功能包括:多源异构数据实时索引(支持200+格式);混合检索模式(关键词/向量/语义);典型场景实现95%+召回率,支持FP16精度压缩减少70%显存占用。

多模态标注工作台界面
智能数据标注平台

功能特性:支持200+标注类型(2D/3D/时序数据);智能预标注准确率>92%;多人协同标注效率提升300%;内置AutoQC质量评估算法(F1-score 0.95+);支持COCO/VOC/KITTI多格式导出。日均处理能力达50万标注单元,标注一致性误差<0.3%。

AI校园导员后台管理系统
AI校园导员系统小程序

基于学校提出的需求进行开发系统,此系统主要通过AI来实现校园导航、学生手册问答、智能问答、学校新闻的体现、教师风采展示等。可扫码查看,但需要学号才能使用AI功能。

绘图会议平台
绘图会议平台

功能特性:支持多人在线实时绘图,类似现实中的黑板,支持图片导入,第三方网页嵌入,图片编辑,以及划线标注,多人协同演示,可共享给其他人。并将会议绘图保存本地,支持在线保存,下次访问时记录上一次的绘图内容。

文图生成流程可视化界面
生成式文图应用平台

基于MB-Text2Image架构的生成式AI平台,融合Stable Diffusion V3与DALL·E 3双引擎。核心功能:支持文生图/图扩图/风格迁移三模态生成;1024px高清图生成耗时<3.2s;集成5000+预训练LoRA模型;分布式推理支持A100/H100异构计算;动态量化技术降低70%显存占用。

产线孪生可视化看板
文档生成平台

基于MB-GenStudio架构的多模态生成系统,集成Stable Diffusion XL与ControlNet技术栈。核心能力:支持文生图/图生视频/3D建模三模态生成;512px图像生成耗时<2.3s;内置LoRA模型库(500+预训练风格);分布式推理支持A100多卡并行。

代码语义理解可视化面板
AI编程平台

集成GPT-4与CodeLlama-70B技术栈。核心能力:支持Python/Java/Go等20+语言智能生成;集成预训练模型库(300+行业规范);分布式编译支持A100多卡并行;AST解析准确率>98.5%。日均处理能力达80万行代码生成,内置AutoDebug模块可自动修复90%以上语法错误。

产线孪生可视化看板
数字孪生平台

基于MB-TwinEngine架构的工业级数字孪生系统,集成NVIDIA Omniverse与Unity3D技术栈。核心特性:支持百万级数据点实时映射(每秒处理12万I/O信号);多物理场耦合仿真精度>99.3%;内置工业机理模型库(300+标准产线模板);支持WebGL轻量化3D渲染(加载速度提升5倍)。

梯度优化可视化面板
智能体调参工场

核心特性:支持千亿级参数模型微调(H100/A100多卡并行);自动混合精度训练(FP8量化减少50%显存);梯度累积与分布式检查点(中断恢复时间<30s);集成TensorBoard可视化监控。实测对比基线模型平均提升15.2%准确率,微调效率较传统方法提升8倍。

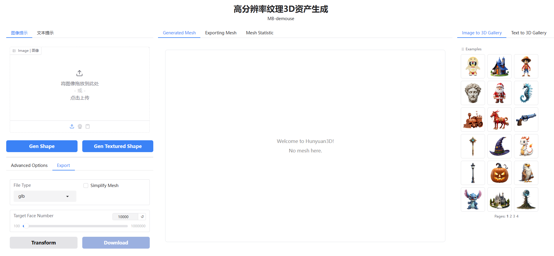
高分辨率纹理3D资产生成
高分辨率纹理3D资产生成

通过算法和AI技术,自动创建具有精细表面细节和逼真材质的三维模型,其纹理分辨率高,能呈现丰富的颜色、凹凸、光泽等视觉信息,广泛应用于游戏、影视、虚拟现实等领域,提升数字内容的真实感与沉浸感。

企业政策咨询服务平台
企业政策咨询服务平台

企业主和创业者可轻松获取专属政策解读与市场洞察,我们精心打造的ai智能体将为您提供精准行业经济数据,只需几步简短筛选,即可开启您的商业决策新篇章。

企业政策咨询服务平台
沐冰网盘系统

沐冰网盘是一种在线存储服务,用户可通过互联网将文件上传至云端,实现跨设备访问、备份与共享。它支持多种文件类型,具备高安全性和大容量存储功能,有效节省本地设备空间。

核心技术优势

我们构建了行业领先的AI工程化体系,涵盖从数据治理、模型训练到部署运维的全生命周期管理。自主研发的MB-LLM框架支持千卡级分布式训练,推理效率提升300%,模型迭代速度领先行业水平。

  • 支持多模态融合的第三代认知智能算法
  • 基于MoE架构的千亿参数大模型体系
  • 企业级智能数据处理中台解决方案
  • 通过等保三级认证的安全推理框架
  • 支持主流国产化软硬件生态
  • 日均亿级请求的弹性计算平台
沐冰智能计算中心

公司风采

沐冰数据在AI模型创新领域实现突破性跨越,自主研发的智能涌现算法突破传统单任务训练范式。

Card image cap
CEO 李继刚 2025-04-30
扬州数据产业园20P算力中心即将投用

在扬州数据产业园二楼的机房里,传来一阵阵轰鸣声,技术人员正对一排排服务器进行最后的调试。“这是我们打造的20P算力...

Card image cap
沐冰数据高新技术企业相关证书 2025-04-30
沐冰数据高新技术企业等相关证书

高新技术企业等相关证书、江苏省投资项目备案证、省级专精特新中小企业认定项目规划建议、江苏省计算机学会团体标准、30份知识产权...

Card image cap
2025-04-02
2025中国生成式AI大会-北京站

沐冰数据参与2025中国生成式AI大会-圆桌讨论:Deep5eek给Al带来的启示与机会